-
01 January 2023 | Country Update
Developments and changes in health care financing in 2023 -
01 January 2022 | Country Update
Changes in financing care in 2022 -
01 January 2021 | Country Update
Changes in financing care -
30 June 2017 | Country Update
Mandatory and voluntary deductible spending
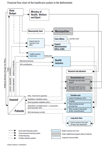
3.2. Sources of revenue and financial flows
In 2013 the health care sector was mainly financed by compulsory contributions and premiums (72%, of which 43% was for curative health care (Zvw) and 29% for long-term care (AWBZ)), followed by private expenditure (13%, of which 9% was for OOP payments[4] and 5% for complementary VHI) and government (13%) (Statistics Netherlands, 2015a) (see Fig3.5).
Fig3.5
All Dutch citizens are, since 2006, compulsorily insured for curative health care under the Zvw. The Act provides a basic benefit package, including all care that is considered to be essential, efficient and unaffordable by individual citizens. The package includes virtually all GP care, maternity care, hospital care, some allied health care, mental care and home nursing care. People aged 18 and above have to purchase a health insurance plan from a health insurer. They pay a community-rated premium directly to the insurer of their choice, plus an income-related employer contribution that is collected by the tax office and pooled in the Health Insurance Fund. This fund allocates a risk-adjusted compensation to insurers for each person of their insured population. This risk adjustment should make it equally attractive to sell a health plan to a sick person as to a healthy person and take away incentives to risk select. To cover children under the age of 18, the government pays a contribution into the health insurance fund. For all citizens of 18 years or above, a mandatory deductible is in place: the first €385 (2016) of health care costs in a certain year has to be paid out of pocket (except for GP consultations, maternity care and home nursing care). After having spent that amount (plus any voluntary deductibles), insurance takes over. For non-insured care complementary VHI is available, mostly covering physical therapy, dental care and glasses, but may also include complementary or alternative medicine, depending on the policy. The average price of a health plan for the basic benefits package has been rather stable over the past few years. In 2011 the average price was €1199 on a yearly basis and in 2015 it was €1158 (Dutch Healthcare Authority, 2015b).
Health insurers contract health care providers for the care they will deliver. Insurers negotiate with providers on prices, quality and volume of care, although for part of the care maximum prices have been established by the Dutch Healthcare Authority.
Long-term care used to be regulated by the AWBZ, a compulsory social health insurance scheme for everyone who is legally residing or employed in the Netherlands. Since 2015 this Act has been abolished and replaced by a slimmed-down Wlz. Long-term care is now paid in different ways (see Fig6.2 for a schematic overview of these changes). The Wlz covers the care for persons who need supervision (physically, medically or mentally) 24 hours per day. This care can be provided in nursing homes, but also in the home of the patient (via the complete care package at home: Volledig Pakket Thuis). The care provided in institutions cannot be combined with a personal budget. Care at home can be provided in kind or purchased via a personal budget. Home help and social support is paid by municipalities under the Wmo (2015). Youth mental care and disease prevention are also paid by municipalities under the new Youth Act. Municipalities negotiate with providers of home and youth care about price and volume of care. They receive a non-earmarked government contribution from the municipality fund for both types of care. This fund is a tax-based fund that is the main source of financing for municipalities. Home nursing care and personal care have shifted to the Zvw. One of the aims of the long-term care reform was to contain costs by organizing care closer to the citizens and thus enabling tailor-made solutions that are more efficient. To what extent the aims of cost-containment and efficiency will be achieved is not yet clear (2015).
Fig6.2
The contribution of the Ministry of Health, Welfare and Sport to the health care budget mainly consists of the contribution for children under 18, compensations (for example tax-funded subsidies called health care allowances; see below), the development of the hospital financing system, the contribution for the municipality fund for the Wmo (about 8% of total health care expenditure) and the Youth Act (almost 3% of total health care expenditure), health promotion and the costs of recognized training for medical and dental specialists.
To ensure access to basic health insurance under a system with flat community-rated premiums and to compensate for undesired income effects for lower-income groups, a “health care allowance” funded from general tax was created under the Health Care Allowance Act (Wet op de zorgtoeslag, Wzt) (see also section 3.3.2).
See Fig3.6 for a schematic depiction of all financial flows in the Dutch health system.
Fig3.6
Before the 2006 reform introduced compulsory insurance for all citizens, persons who had an income above a certain threshold (about one-third of the population) had to purchase private insurance. This explains why the share of the premiums and contributions increased significantly between 2005 and 2010 and the share of VHI dropped (see Table3.3). OOP expenditure in Table3.3 and Fig3.5 does not include the mandatory deductible and income-dependent contributions for long-term care. This will lead to an underestimation of OOP payments in the Netherlands.
Table3.3
- 4. The OOP expenditure does not include the income-dependent cost-sharing for long-term care (AWBZ-care). This is due to the sources Statistics Netherlands uses to collect data on health care expenditure. ↰
In the Netherlands, health care consumers aged 18 and older must pay an annual mandatory deductible for all services and goods except GP-care, maternity care, and care for children under the age of 18. For the seventh consecutive year, since 2016, this deductible has been stable at €385 per year. Additionally, the personal contribution for prescribed medicines not fully reimbursed continues to be €250 maximum. The maximum annual health care allowance, which compensates for undesired income effects from health care costs in lower-income groups, has seen increases for both for single-person and family households, from €1336 to €1850 and from €2553 to €3166, respectively. These increases are more than the estimated average increase in insurance premiums and are considered a compensation for purchasing power. The income limit for health care allowances has also been raised, expanding eligibility. The maximum yearly income to be charged is €66,952. Meanwhile, the income-dependent contribution for health insurance under the Health Insurance Act has decreased from 6.75% to 6.68% for employees and those on social support. For entrepreneurs and pensioners, this contribution decreased from 5.50% to 5.43%.
Other important developments include that the average annual estimated community-rated premium for 2023 is €1649 and that the income-dependent premium for long-term care remains the same as the previous three years, at 9.65%. Lastly, insurers may no longer offer a discount (maximum 5.0%) on the basic insurance premiums for collective contracts, though collective discount on the voluntary insurance is still permitted.
In 2022, the amount of the deductible remains at €385. The personal contribution for prescribed medicines that are not fully reimbursed remains at a €250 maximum. The maximum health care allowance – that compensates low-income people for undesired income effects resulting from the flat community-rated premiums for health insurance and the compulsory deductible – for single-person households increased by €48 to €1332 for 2022 and for family households by €60 to €2544. The income-dependent contribution for health insurance under the Health Insurance Act has decreased from 7.0% to 6.75% for employees and those on social support. For entrepreneurs and pensioners, this contribution decreased from 5.75% to 5.50%. The average estimated flat rate premium for 2022 is €1522 per year. The income-dependent premium for long-term care remained the same as the previous two years (9.65%).
Authors
The compulsory deductible (the amount patients have to pay before insurance takes over) did not change in 2021 and remained €385 per year for the fifth year in row. The deductible is no longer charged for medical expenditures of organ donors and victims of sexual assault. The income dependent contribution for health insurance under the Health Insurance Act has increased from 6.7% to 7.0% for employees and those on social support. For entrepreneurs and pensioners, this contribution increased from 5.45% to 5.75%. The average estimated flat rate premium for 2021 is €1473 per year The extra expenditure for COVID-19 in 2020 and 2021 amounted to €6.7 billion. Only €1 per insured person will be charged via health insurance, and the rest will be financed via other means. The income-dependent premium for long-term care will remain the same as in 2020 (9.65%).
Authors
The deductible is the amount people have to pay for healthcare before insurance takes over. In 2017 the mandatory deductible for all insured aged 18 years and over is €385. Besides the mandatory deductible people can choose for an additional voluntary deductible, which raises the deductible with a maximum of €500 to €885, in return for a reduction on the premium. From those with a maximum deductible (mandatory and voluntary), about 8% had to pay the total deductible in 2015. In the same year, about half of the insured that only choose the mandatory deductible had to pay this whole deductible. Since the past few years, the number of people that choose for an additional voluntary deductible increased from 6% in 2010 to 12% in 2017. When the choice is made for a voluntary deductible, also more people opt for the maximum voluntary deductible: in 2010 42% and in 2017 73% choose for the maximum deductible. In 2015, about one fifth of the population did not incur any healthcare expenditure and another 20% had to pay €100 or less.




